
ANSYS CFD Premium是適合經驗豐富的工程師的一款通用CFD工具包,功能強大的CFD Premium捆綁產品包括完整版ANSYS Fluent、CFX和SpaceClaim,能提供快速、準確、可靠的結果。
ANSYS CFD Premium具體包含以下產品:
- ANSYS Fluent
- ANSYS CFX
- ANSYS SpaceClaim Direct Modeler
- ANSYS DesignXplorer
ANSYS Fluent軟件內置豐富的物理建模功能,可用于模擬流體、湍流、熱傳遞和各種工業應用反應,具體包括機翼氣流、爐內燃燒、泡罩塔、石油平臺、血流、半導體制造、無塵室設計和污水處理廠等。Fluent涵蓋范圍很廣,包括支持缸內燃燒、氣動—聲學、旋轉機械、多相系統等特殊模型的建模功能。
ANSYS CFX是高性能計算流體動力學(CFD)軟件工具,能在各種CFD和多物理場應用中提供快速、可靠、準確的魯棒性解決方案。因為具有出色的準確性和高速度,CFX在旋轉機械領域備受認可,能夠充分滿足泵、風機、壓縮機以及燃氣、水力渦輪的需求。
ANSYS SpaceClaim是一款快速直觀的3-D建模軟件解決方案,可幫助任何分析人員或工程師創建、編輯和修復CFD幾何模型,無論他們處于工作流程的什么位置。
ANSYS DesignXplorer是一款集成型Workbench應用,可將ANSYS Workbench的可靠自動化功能用于參數分析。它可幫助您探索、了解和優化您的設計,以便您通過應用仿真促進產品開發。
一、 ANSYS Fluent
1.1 概述
Fluent是一款功能強大的計算流體動力學(CFD)軟件工具,能夠讓您更深入更快速地優化自己的產品性能。Fluent內含經充分驗證過的物理建模功能,能為廣泛的CFD和多物理場應用提供快速、精確的結果。

ANSYS Fluent軟件內置豐富的模型流、湍流、熱傳導和工業應用相互作用所需的物理建模功能,應用范圍涵蓋機翼氣流、爐內燃燒、泡罩塔、石油平臺、血流、半導體制造、無塵室設計和污水處理廠。借助專用模型,該軟件能夠對氣缸內燃燒、空氣聲學、旋轉機械和多物理場系統進行建模,從而進一步拓展了其應用范圍。

1.2 適用領域
- 輻射傳導熱分析
- 聲學與噪聲分析
- 燃燒與化學反應分析
- 流固耦合分析
- 相變、多相流分析
- 用戶自定義
1.3 功能特點
高效靈活的工作流
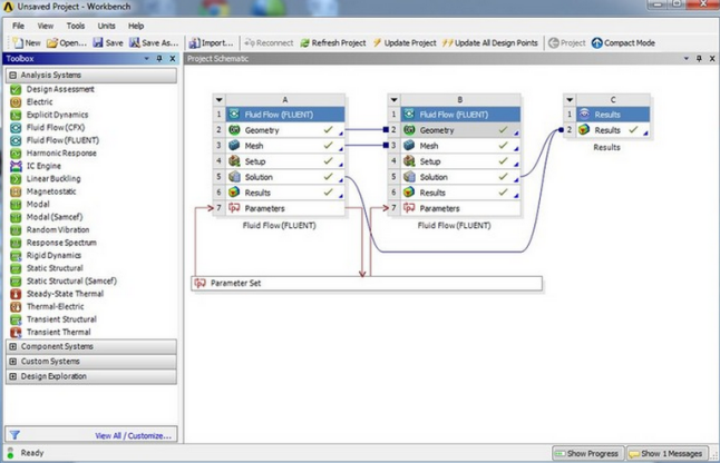
Fluent完全集成在ANSYS Workbench環境中,該平臺可支持實現高效靈活的工作流、CAD連接以及強大的幾何結構建模和網格剖分功能。內置的參數管理器使其方便快速探索多個設計選項。
● 無需繁瑣的返工即可快速地準備流動分析所需設備/過程的幾何
● 避免了相同數據模型的復制,而是在基本流動之外的物理場間一致性地共享這些數據
● 容易定義幾何、網格、物理和后處理的一系列變化
● 通過增加對可變性和設計敏感度的理解,改進了設備/過程的質量
● 容易設置并運行多物理場仿真

為多物理場構建
對流固耦合(FSI)等多物理場造成的復雜而又往往違反直覺的相互作用,有著更深入的洞察。ANSYS Fluent與ANSYS Workbench全面集成,可提供與ANSYS Mechanical、ANSYS Maxwell及其它仿真技術的完整雙向交互功能。
信心百倍地求解復雜模型
ANSYS Fluent能求解用于多相流、化學反應和燃燒的精密復雜模型。即便是粘性流、湍流、內外部流、流致噪聲預測、帶輻射和不帶輻射熱傳導也可以輕松地建立模型。
借助高性能計算(HPC)加速求解速度
借助HPC,ANSYS Fluent可提供運行速度更快的CFD仿真解決方案,讓工程師和設計人員在設計周期中能夠更快速地做出更明智的決策。同時ANSYS HPC能在擁有數以萬計的處理器的系統上提供線性擴展。HPC的意義不僅僅限于內核數量的增加。ANSYS還可對處理器架構、模型分區算法、優化通信以及處理器間的負載均衡進行優化,能在各種仿真模型上以驚人的速度提供結果。
湍流模型
ANSYS Fluent軟件一直重點關注開發領先的湍流模型,精確有效地捕捉湍流效應。Menter–Langtry γ–θ層流-湍流轉換模型等多種創建模型僅可在Fluent獲得。
傳熱和輻射
ANSYS Fluent引入了豐富的模型來計算各類流體和固體間的輻射傳熱,包括全透明、半透明或不透明輻射。ANSYS Fluent不同頻譜模型的選項能考慮波長相關性的仿真。它也可以考慮散射的影響。
在許多工業設備像渦輪葉片、發動機缸體和燃燒室,以及建筑和結構中,優化傳熱都非常關鍵。這些應用中,其核心是要精確預測對流傳熱,其中很多情況下,對固體內的熱擴散和輻射傳熱也有著重要的作用。
ANSYS Fluent軟件有新的共軛傳熱(CHT)技術,把流體動力學和固體材料的內部導熱聯合起來計算。固體域可以直接劃分網格,或用殼模型做為薄壁模擬。相關的其它功能包括考慮通過薄擋板的導熱、固體間接觸面的熱阻和固體表面鍍膜的熱阻。
ANSYS Fluent引入了豐富的模型來計算各類流體和固體間的輻射傳熱,包括全透明、半透明或不透明輻射。ANSYS Fluent不同頻譜模型的選項能考慮波長相關性的仿真。它也可以考慮散射的影響。
多相流
完整的模型組合讓ANSYS Fluent能捕捉多個相間的相互作用,像氣體和固體,離散顆粒和液滴,以及自由表面。
● 能洞察難以測量的設備內部
● 能捕捉多個相間的相互作用
● 提供了多流體(VOF)模型
● 用歐拉多相流模型分別求解各相的方程組
● 或者用更經濟的混合相模型
● 歐拉多相流模型具備豐富的選項來求解質量、動量和能量交換

反應流
無論是模擬燃氣輪機、汽車發動機或燃煤鍋爐的燃燒,還是評估建筑物內部及周圍和其它結構的火災安全,ANSYS Fluent都提供了豐富的架構來模擬伴隨化學反應和燃燒的流動。在ANSYS Fluent中,你可以用非預混、局部預混或預混燃燒模型來精確預測如火焰速度、位置、火焰后溫度等參數。
● 提供了豐富的架構模擬伴隨化學反應和燃燒的流動
● 提供了諸如渦耗散概念、PDF輸運及剛性有限速率反應等新模型
● 包括渦破碎和有限速率等成熟的模型
● 擴展連貫小火焰模型(ECFM)適合像內燃機這類特殊的應用
● 反應流模型能處理大量的氣體、煤和液體燃料燃燒模擬
● 預測SOx生成、NOx生成和分解的特殊模型
● 反應流模型能和真實氣體模型、LES、DES湍流模型聯合使用
聲學
ANSYS Fluent能用幾種方法計算非穩態壓力脈動引起的噪聲,以求解聲學仿真。瞬態LES對表面壓力的預測能用內嵌的傅立葉變換工具(FFT)轉化為頻譜。Ffowcs–Williams和Hawkins聲類比能模擬各種的聲傳播,從暴露的鈍體到旋轉風扇葉片。寬頻噪聲模型能基于穩態仿真的結果預估聲源。

流固耦合
在Workbench統一用戶環境中通過Fluent和 ANSYS 結構力學解決方案的耦合可以模擬固體運動對流體流動的影響。Fluent用戶可以使用穩健、精確的雙向FSI,無需購買、管理、設置第三方耦合軟件和前后處理軟件。
● 可以模擬固體運動對流動的影響
● 可以很容易設置流固耦合(FSI)仿真
● 允許很大的邊界位移
● 按需自動重新劃分網格的選項

自動優化設計
Fluent的形狀優化工具能自動調節幾何參數,直到滿足您的優化目標。例如汽車或飛機機翼空氣動力學特性、噴嘴和管道中的優化流速等。
Fluent突破性的伴隨求解器可從內部修改網格,以查看變更建議的效果。伴隨求解器提供幾何結構改進建議,而采用其它方法時成本會更高。
Fluent for CATIA V5
這一可選模塊將ANSYS Fluent完全集成到CATIA V5產品生命周期管理(PLM)環境中。它縮短了計算流體動力學(CFD)分析的時間,提供基于仿真的設計方法,所有設計、分析和優化工作均可在CATIA V5 PLM環境的統一工作流之中進行。
后處理和數據輸出
ANSYS Fluent的后處理工具能產生有意義的圖像、動畫和報告,讓流體動力學結果的表達更容易。透明和不透明面、跡線、矢量圖、云圖、自定義變量和場景的創建只是后處理功能的一部分。求解數據能輸出到ANSYS CFD-Post、第三方后處理軟件或CAE軟件中做進一步的分析。在ANSYS Workbench環境中,ANSYS Fluent求解數據能作為熱或壓力載荷映射到ANSYS仿真上。在單獨模式中,ANSYS Fluent能把面上的結構和熱載荷,以及體溫度輸出給第三方FEA網格。

二、 ANSYS CFX
2.1 概述
ANSYS CFX是一款高性能計算流體動力學(CFD)軟件工具,可快速穩健地為各種CFD和多物理場應用提供可靠精確的解決方案。CFX一直因其出色的精確度、穩健性和高速度而被業界認可,可滿足泵、風扇、壓縮機、燃氣渦輪和水力渦輪等旋轉機械應用的需求。

ANSYS CFX是一款高端的、通用的流體動力學軟件,在過去20年來已經被用來解決了廣泛的流動問題。ANSYS CFX的核心是其強大的求解技術,這是快速、穩健地獲得可靠精確結果的關鍵。現代化的、高度并行的求解器是大量物理模型的基礎,這些物理模型能虛擬地捕捉任意和流動相關的現象。該求解器豐富的物理模型被包裝為一個現代的、直觀的、靈活的用戶界面,并可以用對話文件、腳本和強大的表達式語言進行定制和自動化。

2.2 適用領域
● 輻射傳導熱分析
● 聲學與噪聲分析
● 燃燒與化學反應分析
● 流固耦合分析
● 相變、多相流分析
● 旋轉機械分析
2.3 功能特點
高效靈活的工作流
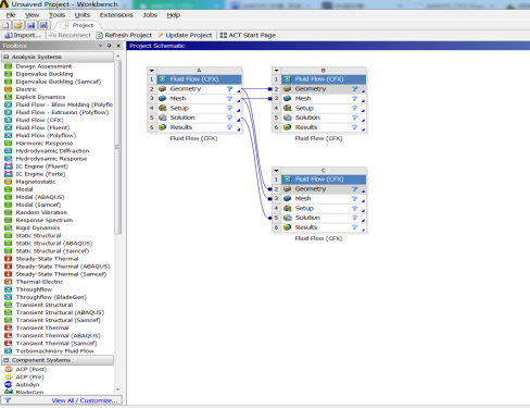
ANSYS CFX集成在統一的 ANSYS Workbench平臺下,該平臺已經成為工業界廣泛、深入的工程仿真技術組合的基礎。這一易用的平臺提供了CAD雙向參數連接,強大的幾何和網格工具,自動的項目級更新機制,遍布各處的參數管理,多場仿真管理,以及集成的優化工具。ANSYS CFX提供了CFD仿真中高效的生產力,實現仿真驅動產品設計。
● 無需繁瑣的返工即可快速地準備流動分析所需設備/過程的幾何
● 避免了相同數據模型的復制,而是在基本流動之外的物理場間一致性地共享這些數據
● 容易定義幾何、網格、物理和后處理的一系列變化
● 通過增加對可變性和設計敏感度的理解,改進了設備/過程的質量
● 容易設置并運行多物理場仿真

為多物理場構建
對流固耦合(FSI)等多物理場造成的復雜而又往往違反直覺的相互作用,有著更深入的洞察。ANSYS CFX與ANSYS Workbench全面集成,可提供與ANSYS Mechanical、ANSYS Maxwell及其它仿真技術的完整雙向交互功能。
信心百倍地求解復雜模型
ANSYS CFX能求解用于多相流、化學反應和燃燒的精密復雜模型。即便是粘性流、湍流、內外部流、流致噪聲預測、帶輻射和不帶輻射熱傳導也可以輕松地建立模型。
借助高性能計算(HPC)加速求解速度
借助HPC,ANSYS CFX可提供運行速度更快的CFD仿真解決方案,讓工程師和設計人員在設計周期中能夠更快速地做出更明智的決策。同時ANSYS HPC能在擁有數以萬計的處理器的系統上提供線性擴展。HPC的意義不僅僅限于內核數量的增加。ANSYS還可對處理器架構、模型分區算法、優化通信以及處理器間的負載均衡進行優化,能在各種仿真模型上以驚人的速度提供結果。
湍流模型
絕大多數的工業流動為湍流。因此,ANSYS CFX軟件一直致力于提供并開發先進的湍流模型,用來有效并準確地捕獲湍流。湍流模型對CFD計算影響較大,尤其是復雜構型的阻力評估,存在層流到湍流的轉捩,附面層分離、激波誘導附面層分離等復雜的流動現象,常規的二方程湍流模型難以勝任各種復雜流動,CFX擁有包括S-A模型在內的15種湍流模型,其中SST模型+低雷諾數修正可以更準確地模擬中度分離流、低速氣動力,對于層流到湍流的轉捩流動,可以采用基于SST的轉捩模型。
● 精確有效地捕捉湍流效應
● 多種常見的雙方程模型和雷諾應力模型
● 提供創新的模型來求解層流到湍流的轉捩
● 大量的尺度解析湍流模型
● 嵌入式LES(E-LES)選項
傳熱和輻射
在許多工業設備像渦輪葉片、發動機缸體和燃燒室,以及建筑和結構中,優化傳熱都是關鍵的。在這些應用中,其核心是精確地預測對流傳熱,其中很多情況下,對固體內的熱擴散和輻射傳熱也起著重要的作用。
ANSYS CFX軟件具備新的共軛傳熱(CHT)技術,把流體動力學和固體材料的內部導熱聯合起來計算。CHT區域中固體域的網格可以單獨劃分,然后用通用網格界面(GGI)和任意非一致網格粘接起來。相關的其它功能包括考慮通過薄擋板的導熱、固體間接觸面的熱阻、固體表面鍍膜的熱阻、以及由于運動引起的CHT固體域的對流換熱。
ANSYS CFX引入了豐富的模型來計算各類流體和固體間的輻射傳熱,包括全透明、半透明或不透明輻射。為了把效率最大化,在輻射場變化小的區域,輻射網格能自動粗化。它也可以考慮散射的影響。

多相流
完整的模型組合讓ANSYS CFX能捕捉多個相間的相互作用,像氣體和固體,離散顆粒和液滴,以及自由表面。
● 能洞察難以測量的設備內部
● 能捕捉多個相間的相互作用
● 提供了多流體(VOF)模型
● 用歐拉多相流模型分別求解各相的方程組
● 或者用更經濟的混合相模型
● 歐拉多相流模型具備豐富的選項來求解質量、動量和能量交換

反應流
無論是模擬燃氣輪機、汽車發動機或燃煤鍋爐的燃燒,還是評估建筑物內部及周圍和其它結構的火災安全,ANSYS CFX都提供了豐富的架構來模擬伴隨化學反應和燃燒的流動。在ANSYS CFX中,你可以用非預混、局部預混或預混燃燒模型來精確預測如火焰速度、位置、火焰后溫度等參數。
● 提供了豐富的架構模擬伴隨化學反應和燃燒的流動
● 提供了諸如渦耗散概念、PDF輸運及剛性有限速率反應等新模型
● 包括渦破碎和有限速率等成熟的模型
● 擴展連貫小火焰模型(ECFM)適合像內燃機這類特殊的應用
● 反應流模型能處理大量的氣體、煤和液體燃料燃燒模擬
● 預測SOx生成、NOx生成和分解的特殊模型
● 反應流模型能和真實氣體模型、LES、DES湍流模型聯合使用

旋轉機械
● 具有精確、穩健和有效的模型和架構,用來模擬所有類型的水泵、風扇、壓縮機、燃氣渦輪和水輪機
● 對于旋轉機械設計和分析提供了多個產品
● 有專用的前后處理工具
● 瞬態的轉子—靜子功能以大精度解析了部件間的真正瞬態相互影響
● 更簡單的Stage級間模型的求解比全瞬態轉子—靜子模型更快速
● 要精確捕捉動靜部件間的瞬態相互作用,有不同的選項
● 具有凍結轉子模型

流固耦合
借助于ANSYS在多物理場方面深厚的技術基礎,以及CFX在流體力學分析方面的領先優勢,ANSYS Mechanical+CFX強強聯合推出了優秀的流固耦合(FSI)技術。
● 可以模擬固體運動對流動的影響
● 可以很容易設置流固耦合(FSI)仿真
● 允許很大的邊界位移
● 按需自動重新劃分網格的選項

侵入固體方法
浸入固體方法是ANSYS CFX中一種附加的FSI功能,由于該方法避免了網格變形和重新劃分,因此能模擬固體在流體域內無限制的運動。當浸入的固體在流體域內運動時,重疊區域的流場解會通過施加適當的源項進行調整,以反映固體的存在。固體的運動可以由用戶靈活定義,或者由ANSYS CFX的剛體求解器獲得。
ANSYS CFX中完全集成了隱式6自由度剛體求解器,在給定剛體的質量和轉動慣量后,施加在剛體上的力和力矩的計算結果能讓邊界、域、子域實現運動。其應用包括油箱從飛機分離、船體在波浪影響下的運動等。
CFX增強功能和產品選項
● 幾何結構特征清除和編輯
● 六西格瑪分析和設計探索
● 高級網格剖分
● 旋轉機械專用的附加模塊
● 快速2-D通流分析
● 快速3-D葉片設計工具
● 渦輪專用的網格剖分工具

推進CFX求解器技術
使用CFX生成性能圖
性能圖是您分析的結果。現在,CFX允許您通過簡單的集成過程來創建完整的操作圖。使用單個性能圖格式文件,CFX生成所有必要結果,就好像它們是一次模擬運行一樣。然后,將它們組織到一個主文件夾中以進行統一分析。

可靠捕獲空化而無需經驗參數或調整
工程師需要準確預測各種應用中的氣蝕現象,例如水泵,柴油噴油器和火箭燃料系統。但是,諸如Rayleigh-Plesset之類的經典模型具有很高的經驗性,并且可以返回非物理結果,除非對所需的參數進行了仔細的調整。CFX中的氣穴建模的新方法使用平衡相變模型,并且僅依賴于材料屬性,從而可靠地預測氣穴,而無需經驗模型參數。它無需調整即可提供物理上可行的解決方案(例如,沒有負絕對壓力),并且自然包括諸如熱力學抑制壓頭和由于溫度變化而引起的蒸氣壓變化之類的物理學。
三、ANSYS SpaceClaim Direct Modeler
3.1 概述
ANSYS SpaceClaim是一款快速直觀的3-D建模軟件解決方案,可幫助任何分析師或工程師創建、編輯和修復幾何結構,無論它們處于工作流程的什么位置。
作為一種獨立于CAD的工具,ANSYS SpaceClaim為用戶提供自己迅速方便地操作幾何結構的能力,無需再把它發回給CAD部門。在SpaceClaim的協助下,CAE從設計流程一開始就能推動產品創新和開發,加快分析速度,提高產品設計/生產的效率。

3.2 功能特點
- 使用雙向關聯功能自動連接到ANSYS Workbench
- 從任何CAD工具打開數據
- 無論模型是在何處創建,均可編輯和準備設計以進行仿真
- 通過去除某些可能導致生成低質量網格的特性,如圓形和孔,來簡化幾何結構
- 清理并修復有缺陷的幾何結構,以創建完全封閉的幾何模型
- 在導入的幾何結構上創建參數,以便在分析過程中優化設計
- 為設計團隊提供3D標記,能將模型與文檔變更做比對
- 對大型CAD等任務,只需花數個星期而非數月即可啟動并投入運行。
- 使用SpaceClaim的多種數據模塊,您能夠修復和編輯用于FEA拓撲優化、醫學掃描或操作基于三角形的任一種殼體網格的多種文件
- 用于CFD分析的外殼,清理和修復建模缺陷,以創建完全封閉的實體
3.3 應用
CFD分析準備
ANSYS SpaceClaim能夠打開來自任何CAD系統的文件。無論模型是在哪里創建的,都能夠進行編輯設計,并對它們做好仿真準備。該軟件能為CFD分析提取體積/創建內部流體域和外部空氣域。它還能清理和修復建模缺陷,以創建完全封閉的實體。

早期概念設計
SpaceClaim Direct Modeler支持用戶自由構思新思路,通過不受約束的設計推動設計創新。使用簡單但功能強大的界面,用戶能夠迅速、方便地按自己的思路設計。
ANSYS SpaceClaim Direct Modeler 通過簡化創新,能為任何項目帶來增值。用戶無需與底層技術打交道,可以不受拘束地自由構思模型思路。Direct Modeler不會限制設計過程中您對模型做出的變更,讓您的想象力得到盡情發揮。對于想在設計過程中隨時開展創意思維的用戶,它是一個理想工具。

通過簡化早期概念設計流程,SpaceClaim Direct Modeler 克服了其它軟件包常見的瓶頸。它能快速完成模型開發,滿足交付期限。用戶可以迅速、方便地為構思建模,充分發揮集思討論的作用。
電子產品CAE準備
ANSYS SpaceClaim通過去除導致生成低質量網格的無用細節,簡化了幾何結構并提供電子產品專用工具,例如干擾監測、跡線包面和波導器內部提取。

仿真驅動產品研發
ANSYS SpaceClaim Direct Modeler適用于完美搭配探索仿真的建模軟件,簡化理想設計的工作。使用Direct Modeler,您能夠利用分析結果優化模型,在整個設計流程中不斷改進模型。例如容易在高效率材料使用和一流性能之間找到理想的平衡點。

結構CAE準備
ANSYS SpaceClaim使用雙向關聯功能自動連接到ANSYS Workbench。能夠打開來自任何CAD系統的文件。無論模型是在哪里創建的,都能夠進行編輯設計,并對它們做好仿真準備。SpaceClaim創建和抽取中間面/殼體,能從實體模型抽取梁,實現高效率的網格剖分和求解。
四、ANSYS DesignXplorer
4.1 概述
ANSYS DesignXplorer是一款集成型Workbench應用,可將ANSYS Workbench的可靠自動化功能用于參數分析。

僅通過簡單的拖放操作,用戶就可以將DesignXplorer的各個系統(參數關聯、直接優化、響應面、響應面優化或六西格瑪分析)添加到ANSYS Workbench原理圖中。響應面系統融合了多種類型的試驗設計(DOE)算法,能夠在運用先進的響應面技術準確為設計空間進行建模之前,即可高效且科學地為設計空間采樣。單目標與多目標優化算法可使用多維度響應面,從而迅速找到理想的設計。提供高級直接優化功能并結合自適應優化算法,將響應面和直接優化的特性融為一體。

4.2 功能特點

多物理場優化
ANSYS DesignXplorer是一種易于使用、獨立于物理場的多合一工具,適用于高可靠的敏感度、優化以及基礎魯棒性設計分析。
交互式優化
該技術為交互式設計研究提供綜合性圖形工具集。
快速投資回報(ROI)
DesignXplorer產生的高價值在于能夠讓用戶所在機構迅速開展綜合性敏感度分析及優化,從而找出更優秀的設計。
五、產品概覽
ANSYS流體仿真產品


首頁 > 產品中心 > 流體仿真 
