1、 文檔目標
在對于工程進行調試的情況下,退出debug模式后再次進入,之前設置的斷點不會消失。
2、 問題場景
在對于工程進行調試的時候,通常是通過設置斷點的方式對于語句進行檢測,確認對應函數是否進入或者對應語句是否被執行。但是,當我們因為需要修改代碼需要退出debug模式,但是又不希望斷點被清除,導致下次進入debug模式后還要重新去手動打斷點。
3、軟硬件環境
1)、軟件版本:MDK 5.38a
2)、電腦環境:Windows 11
3)、外設硬件:無
4、解決方法
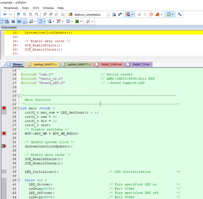
1)我們在debug模式下,去設置你需要的斷點。(如圖4-1)

圖4-1
2)當退出debug模式后,想要保留斷點不被清除,需要找到options->debug中的Restore Debug Session Settings處,勾選上Breakpoints(如圖4-2)。這樣再次進入debug模式后斷點就不會清除了。

圖4-2
3)如果想要清除斷點的話,除了可以不勾選上面的選項外,可以點擊工具欄中的Kil All Breakpoints in current Target的按鈕去清除全部斷點。(如圖4-3)

圖4-3

首頁 > 資源中心 > FAQ
