Altium Designer 22.6.1
發布時間:2022年6月16日
原理圖設計改進(22.6)
多功能引腳自定義名稱
此功能可實現多功能引腳的自定義命名。通過原理圖庫文檔中Properties面板的Pin模式下新的Functions字段,輸入所需的自定義名稱。點擊Enter后,自定義(可替換)名稱將顯示于下圖所示字段的下方。該字段沒有限制,可使用數字和/或特殊字符(&、*、%等)。自定義名稱的所有字體設置與原始引腳名稱相同。

自定義名稱將顯示于原理圖文檔中Properties面板下Component模式中的Pins選項卡上。

此外,還可在使用Symbol Wizard創建原理圖符號時,確定自定義引腳名稱。當Symbol Wizard的Display Names列中輸入的引腳名稱包含斜杠 (‘/')時,這些名稱將作為自定義引腳名稱添加到生成的符號引腳上。
請注意,使用斜杠字符分隔每個引腳函數屬于硬編碼,因此,假如引腳名稱本來就包含斜杠而不是為其創建的自定義引腳名稱(如,I/O)時,您可在創建符號后通過Properties面板中的Pin模式將這些額外的引腳名稱刪除。


Symbol Wizard中的帶斜杠字符引腳名稱示例。
可通過點擊帶自定義名稱的引腳名稱,來管理原理圖符號上的引腳名稱顯示。在打開的彈出窗口中,點選要顯示于原理圖符號上的函數名。如果未選擇列表中的自定義引腳名稱,則將顯示默認名稱。
請注意,帶自定義名稱的引腳名稱采用不同于元件體色的背景色,以便在設計空間中區分此類引腳(這不會影響到原理圖的打印輸出)。


帶自定義引腳名稱的引腳快捷菜單示例。
當放置于原理圖上的元件正在從其源庫中更新,且元件引腳具有僅在原理圖上定義的自定義命名時,更新將不會刪除自定義引腳命名。
該功能處于開放測試階段。如果需要,可使用Advanced Settings對話框中的 Schematic.CustomNamesForMultifunctionalPins 選項將其禁用。
支持多通道項目中的備用零部件
定義多通道設計的變量時,可跨通道選擇特定/不同的備用零部件。因此,不支持的多通道備用條目選項已從Project Options對話框的Error Reporting選項卡中刪除。
該功能處于開放測試階段。如果需要,可使用Advanced Settings對話框中的 Schematic.SupportForAlternatePartsInMultichannels 選項將其禁用。
文本框中標識符與網絡名稱的可用性
文本框中的元件標識符與網絡名稱作為鏈接放置于原理圖中,并在原理圖和打印的PDF文件中提供交叉探測功能。采用Properties面板中Text Frame模式下的Properties區域,通過使用Text字段中的 ‘@'定義該鏈接,以此訪問可能的選擇列表。選擇需搜索的基元;此時文本框包含下方圖二中所示鏈接。

點擊該鏈接可放大并突出顯示圖紙上的基元。

該功能處于開放測試階段。如果需要,可使用Advanced Settings對話框中的 Schematic.LiveReferencesToDesignatorsAndNetsInTextFrames 選項將其禁用。
能夠處理位于原理圖外部的對象
此時,可選擇并移動位于原理圖頁面邊界外的任何原理圖設計對象。當選中一個對象時,可執行與原理圖頁面邊界內的對象相同的操作與命令集。
該功能處于開放測試階段。如果需要,可使用Advanced Settings對話框中的 Schematic.AccessibilityOfObjectsOutsideTheOutlineOfSchematicPage 選項將其禁用。
PCB 設計改進(22.6)
新增電路板屬性參數選項卡
為了可快速查看當前PCB設計參數,為Properties面板中Board模式新增了一個Parameters選項卡。該選項卡同時列出了系統參數(如,PCB文件名)和從PCB計算的參數(如,PCB上的元件數量及電路板厚度)。
使用面板頂部的“過濾器”按鈕可縮小參數列表的范圍。在面板中選中參數時,使用列表底部的Place按鈕可將參數作為特殊字符串快速放置。

Properties面板中Board模式下的Parameters選項卡可提供有關PCB設計的全面參數信息。
增加了對健康檢查監測器中Unused xSignal和From-Tos 的檢查
此版本中實施的新檢查屬PCB Health Check Monitor功能的一部分:Unused xSignals和Unused From-Tos。如果PCB設計包括未在任何設計規則下使用的xSignals或From-Tos,則其將觸發相應PCB健康檢查的問題。可通過Health Check選項卡上提供的Fix Issues按鈕將Unused xSignals與Unused From-Tos從設計中刪除。


可使用全新的Unused xSignals和Unused From-Tos PCB健康檢查,查找未在PCB設計的設計規則下使用的xSignals與From-Tos。
通過PCB面板的xSignals與From-To Editor模式可分別檢查當前PCB設計的xSignals與From-Tos。
DRC性能完美提升
在Advanced Settings對話框中添加了以下選項,可大大提升DRC性能。
- 啟用 PCB.EngineX.RuleSystem 選項,以使用新的DRC功能。
- 啟用 PCB.EngineX.ExpressionEngine 選項,以使用新的Expression Engine功能。
- 啟用 PCB.EngineX.ClearanceRule 選項,以使用新的Clearance Rule功能。
該功能處于開放測試階段。如果需要,可使用Advanced Settings對話框中的相關選項對其進行訪問。
數據管理改進(22.6)
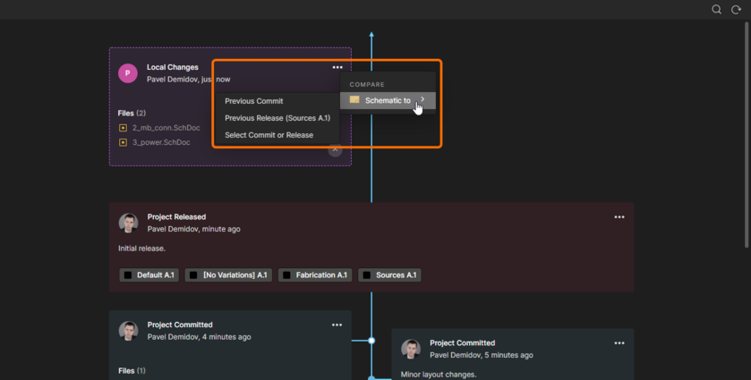
增加了本地文件與提交或發布的比較
將本地保存的原理圖文檔與Altium 365 Workspace項目(其中這些文檔屬該項目的一部分)的提交或發布進行比較的功能得以實現。如需將原理圖文檔與所需數據集進行比較,可以從Save to Server對話框中的Compare按鈕菜單、 Projects面板中的項目或項目文檔右鍵單擊菜單的History & Version Control ? Compare,或Project History視圖中新的Local Changes圖塊的控制菜單中選擇該命令。



選擇命令后,比較結果將顯示于默認網頁瀏覽器的新選項卡中。

原理圖比較結果示例。
在屬性面板中增加了設計復用模式
此版本實現了Properties面板中新的Design Reuse模式。如果選定的原理圖或PCB元件屬于設計中復用模塊的一部分,則可通過點擊面板的Component模式中提供的Reuse Block鏈接來訪問該模式。元件的父級復用模塊的屬性將顯示于面板中。要返回至初始選定的元件屬性,請使用Component鏈接。


從屬于此復用模塊的元件中訪問復用模塊屬性。上方圖像顯示從原理圖元件訪問屬性。
在注釋和任務面板中顯示一般任務
此時,一般任務(應用于當前項目但與項目注釋或文檔無關的任務)顯示于Comments 和Tasks面板中。這些任務在項目條目下單獨組中的面板中列出。對于一般任務,面板中顯示的內容和屬性(指定人、優先級等)與常規任務相同。

此時,一般任務在Comments和Tasks面板中列出。
訪問項目的詳細管理頁面時,可從基于Altium 365 Workspace瀏覽器界面的Tasks頁面創建項目的一般任務。
電路仿真改進(22.6)
仿真示例
Shared Documents文件夾中添加了一組快速啟動仿真示例(C:UsersPublicDocumentsAltium<PlatformAndVersion>Examples 為默認安裝)。每個示例均演示了真實的仿真用例,并提供了有關仿真器設置和結果闡釋的信息。
Y軸的對數形式
在Sim Data Editor中,仿真結果中的Y軸此時可以對數形式顯示,其方式與之前X軸顯示方式相同。使用Y Axis Setting對話框配置Y軸,使其以對數形式顯示。

Altium Designer 22.6公開發布的性能
以下功能已從公測版本中取出,并在此版本中轉為開放:
- SheetSymbolDesignator 特殊字符串 - 自22.3版起可用
- 自定義差分對后綴-自22.5版起可用
(文章來源公眾號:Altium)

首頁 > 新聞資訊
